Lte Call Flow Diagram

In such cases the ue falls back to 3g networks to establish a voice call.
Lte call flow diagram. Voice over lte volte call flow an iphone setting up a volte call with ims signaling. Volte mo call flow. Volte originating call volte call flow procedure volte mo call. Call flow is how signaling and sessions are established across an lte network.
This page describes volte originating call ie. More detailed description of each layer in the context of full protocol stack will be explained in protocol stack section. Pick one of the message from the diagram shown above and try to find right route for this digram and see how much details you can add. So lets break it down.
How does the lte attach procedure call flow work. Following is a sequence diagram showing not only the message but also basic configurations of each layer. Lte to 3g circuit switched fallback csfb call flowa 4g lte subscriber initiates a voice call in an lte network that does not support volte. Well first the ue needs to register with the network to receive services that require registration.
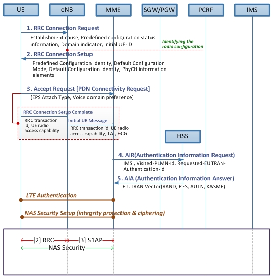
Mo call stands for mobile originating call. We will have a look at the call flow diagrams about different procedures in lte which includes basic registration carrier aggregation band addition and removal 4x4 mimo activation sms etc. Basic call flow in lte. The diagram shown below is not a time based but it shows the channel mapping or data flow across the full protocol stack.
Lte attach procedure call flow the lte attach procedure call flow is a subject that may seem hard to understand.